摘要:2026年3月PgMP®怎么报名?2026年3月PgMP®考试报名流程是什么?下面就是2026年3月PgMP®报名流程介绍,附报名流程图:
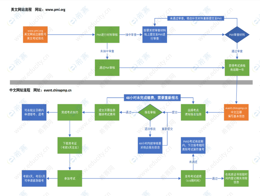
PgMP®考试报名需分两步进行:英文报名(在PMI官网完成)和中文报名(在中国国际人才交流基金会官网完成)。英文报名通过后,考生将获得一年的考试资格有效期,需在此有效期内完成中文报名。

一、英文报名流程
注册PMI账号:
访问PMI官网(https://www.pmi.org),点击“Register”按钮,进入注册页面。
填写个人信息,包括姓名、身份证号、邮箱、密码等,点击“Create Account”按钮完成账户创建。
填写报名信息:
登录账号后,点击“My Profile”按钮,进入个人信息页面。
填写个人详细信息,包括出生日期、性别、地址、电话等,并上传英文简历和两张生活照。
填写项目管理经验详情,需注明项目起止时间、职责、涉及的过程组等。
提供35小时的项目管理培训证明(如培训证书)。
提交审核:
完成信息填写后,提交报名信息并等待PMI审核。
审核周期通常为3-5个工作日,部分考生可能会被“随机审查”,需邮寄学历证书、经验证明等纸质材料。
审核通过后,考生将收到确认邮件,并获得一年的考试资格有效期。
二、中文报名流程
注册并登录中国国际人才交流基金会账号:
访问中国国际人才交流基金会官网(https://event.chinapmp.cn),使用实名认证账号登录。
若未注册,需先完成注册并进行实名认证。
签署协议:
登录后,阅读并确认《考生承诺书》及《防疫相关要求》,点击同意。
填写报名信息:
进入PgMP®认证考试报名页面,填写个人基本信息、学历背景、工作经历、培训经历等。
选择考试考点(如“北京海淀考点”“上海浦东考点”),并确认培训机构信息。
上传英文报名材料(如PMI审核通过的确认邮件截图)。
提交审核:
完成报名信息填写后,提交报名信息并等待考点审核。
审核通常需要3个工作日,审核结果将以短信或邮件形式通知考生。
若审核“退回修改”,考生需在48小时内修正信息并重新提交。
缴费:
审核通过后,考生需在48小时内完成缴费(初考费用为3900元人民币)。
缴费时,可选择使用个人系统内的支付方式或网页上提供的付费快速通道。
缴费成功后,考生将收到确认邮件,报名即完成。
| 扫码查询>>> 你是否符合PgMP®报考条件 |
微信扫码直达>>> 每日一练,在线免费刷题 |
||
| 希赛PgMP®课程汇总 | |||
| 课程名称 | 有效期 | 课程价格 | 课程链接 |
PgMP®试听课程 |
免费 | 长期 | 点击试听 |
PgMP®项目集管理认证网络课程 |
365天 | 8800元 | 点击听课 |
| 更多PgMP®课程请点击查看 |
|||
PgMP®备考资料免费领取
去领取
专注在线职业教育25年